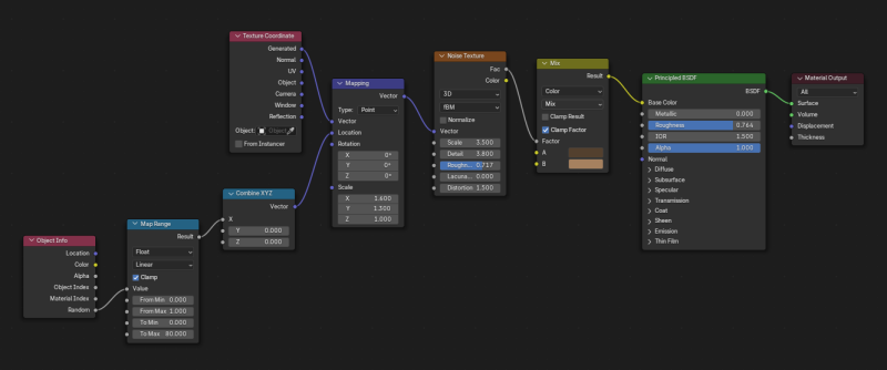
basic-wood-shader.png
Size of this preview: 800 × 334 pixels. Other resolutions: 133 × 55 pixels 332 × 139 pixels 665 × 278 pixels 997 × 417 pixels 1330 × 556 pixels
3d:basic-wood-shader.png ( 1330 × 556 pixels )
Information
| Date: | 2025/06/02 21:24 |
|---|---|
| Filename: | basic-wood-shader.png |
| Format: | PNG |
| Size: | 114KB |
| Width: | 1330 |
| Height: | 556 |
- 3d/shading.txt
- Last modified: 2026/03/02 16:12
- by mh
